Перейти к содержанию

[РЕШЕНО] Файлы на флэшке стали ярлыками.


Рекомендуемые сообщения

Александр Алексеев
Опубликовано

Добрый день. Дети долгое время пользовались ноутбуком и нахватали вирусов.  Вставил в ноут свою флэшку и все файлы превратились в ярлыки. Помогите пожалуйста удалить вирусы с ноутбука и востановить файлы.

CollectionLog-2020.11.26-18.11.zip

Опубликовано

Выполните скрипт в AVZ из папки Autologger

begin
ShowMessage('Внимание! Перед выполнением скрипта AVZ автоматически закроет все сетевые подключения.' + #13#10 + 'После перезагрузки компьютера подключения к сети будут восстановлены в автоматическом режиме.');
ExecuteFile('net.exe', 'stop tcpip /y', 0, 15000, true);
if not IsWOW64
 then
  begin
   SearchRootkit(true, true);
   SetAVZGuardStatus(True);
  end;
QuarantineFile('C:\Users\Александр\AppData\Roaming\Microsoft Office\Microsoft Word.WsF','');
 DeleteFile('C:\Users\Александр\AppData\Roaming\Microsoft Office\Microsoft Word.WsF','32');
 RegKeyParamDel('HKEY_CURRENT_USER','Software\Microsoft\Windows\CurrentVersion\Run','Microsoft Word','x32');
 RegKeyParamDel('HKEY_CURRENT_USER','Software\Microsoft\Windows\CurrentVersion\Run','Microsoft Word','x64');
BC_ImportAll;
ExecuteSysClean;
BC_Activate;
RebootWindows(false);
end.
  • Обратите внимание: будет выполнена перезагрузка компьютера.

Выполните скрипт в AVZ

begin
CreateQurantineArchive('c:\quarantine.zip');
end.

c:\quarantine.zip загрузите по ссылке https://virusinfo.info/upload_virus.php?tid=37678


Полученный после загрузки ответ сообщите здесь.

 

Пожалуйста, ЕЩЕ РАЗ запустите Autologger; прикрепите к следующему сообщению НОВЫЕ логи.
 

Александр Алексеев
Опубликовано

Выполнил ваши инструкции.

 

Результат загрузки

Файл сохранён как 201126_162532_quarantine_5fbfd6fc61c56.zip
Размер файла 30547
MD5 b2256cdf7a4d421b718126712116d570

Файл закачан, спасибо!

Опубликовано
52 минуты назад, thyrex сказал:

Пожалуйста, ЕЩЕ РАЗ запустите Autologger; прикрепите к следующему сообщению НОВЫЕ логи.

Ждем

Опубликовано

Теперь разбираемся с флешкой. 

 

Скачайте и установите Total Commander. Включите в его настройках показ скрытых и системных файлов и наверняка увидите на флешке скрытую папку, в которую и исчезла Ваша информация.

Александр Алексеев
Опубликовано

Принято. Выполняю.

 

Открыл с помощью Total Commander флешку, файлы вижу, но при открытии пишет что для открытия нужен файл cmd.exe.  Ранее я удалил этот файл 

  • Sandor изменил название на Файлы на флэшке стали ярлыками.
Опубликовано
1 час назад, Александр Алексеев сказал:

Ранее я удалил этот файл 

Удали куда? Если в Корзину, восстанавливайте. Если совсем - скопируйте с аналогичной системы.

Александр Алексеев
Опубликовано

Файл cmd.exe. востановил из другой системы.  Файлы стали открываться. В свойствах файлов на флешке в строке объект такая запись:

 C:\Users\Александр\Desktop\cmd.exe /c cls&cls&cls&cls&cls&cls&cls&cls&cls&cls&cls&start 20870-362442-9083" "Формулы" "для" "расчёта" "параметров.doc&cls&cls&cls&cls&cls&cls&cls&cls&cls&cls&cls&start Microsoft" "Word.WsF&cls&cls&cls&cls&cls&cls&cls&cls&cls&cls

Опубликовано
5 минут назад, Александр Алексеев сказал:

В свойствах файлов на флешке в строке объект такая запись:

 C:\Users\Александр\Desktop\cmd.exe /c cls&cls&cls&cls&cls&cls&cls&cls&cls&cls&cls&start 20870-362442-9083" "Формулы" "для" "расчёта" "параметров.doc&cls&cls&cls&cls&cls&cls&cls&cls&cls&cls&cls&start Microsoft" "Word.WsF&cls&cls&cls&cls&cls&cls&cls&cls&cls&cls

Так это скорее всего в ярлыках, которые нужно удалить.

Александр Алексеев
Опубликовано

Ярлыки сразу востанавливаются

Опубликовано

До сих пор восстанавливаются после удаления?

Александр Алексеев
Опубликовано

Да. Только что попробовал.

Опубликовано

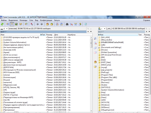
Тогда сделайте скриншот окна Total Commander с теми настройками, которые я просил так, чтобы в одной из панелей было видно содержимое флешки.

Прикрепите скриншот к сообщению.

 

И еще раз логи Autologger сделайте. 

Гость
Эта тема закрыта для публикации ответов.
  • Похожий контент

    • Александр Багет
      Автор Александр Багет
      Я решил проверить просмотр событий, а конкретно PowerShell, и увидел там очень много событий с кодом 4104. Поиски в интернете выдали мне информацию о том что такое событие может появляться из-за вредоносного кода или ПО. Такие события начали появляться оказывается еще аж с 2024 года.
      Проверки ноутбука Windows Defender никаких проблем не выявили, тогда я скачал Malwarebytes и сделал проверку им, в первый раз мне показало 54 нежелательных файла, в числе которых был torrent, yandex и mediaget, все они были помещены в карантин. Через время была сделана еще одна проверка которая нашла 4 нежелательных файла. Через проводник я удалил все связанное с torrent, yandex и mediaget. После всех чисток и проверок event id 4104 все равно появляется. Также почему-то когда я распаковывал архивы с помощью winrar антивирус Malwarebytes жаловался на подозрительный сайт и трояны которые исходили от winrar, архиватор я переустановил и такие предупреждения пропали.
      Проверки я проводил с выключенным и включенным интернетом, но больше они ничего подозрительного не находили. Единственное что меня смутило, проверки Malwarebytes длились от 2 до 3 часов.
      Изменений в работе пк я пока не замечал. Но в папке Users есть какой-то странный пользователь со знаками вопроса в названии папки.
       
      Подскажите как мне почистить ноутбук от вирусов или убедится что их нет? Буду очень рад помощи.


      Malwarebytes Отчет о заблокированных веб-сайтах 2026-01-29 083207.txt Malwarebytes Отчет о заблокированных веб-сайтах 2026-01-29 084341.txt Malwarebytes Отчет о заблокированных веб-сайтах 2026-01-29 084435.txt Malwarebytes Отчет о заблокированных веб-сайтах 2026-01-29 164019.txt Malwarebytes Отчет о проверке 2026-01-24 145534.txt Malwarebytes Отчет о проверке 2026-01-30 035639.txt CollectionLog-2026.02.01-13.21.zip
    • Александр Багет
      Автор Александр Багет
      Началось все с того, что я решил залезть в "Просмотр событий" а конкретно в PowerShell. Там я обнаружил некоторое количество событий с кодом 4104 и решил проверить в интернете что это событие из себя представляет и стоит ли мне беспокоиться о нем. Какое-то количество информации об этом event id я нашел, и в основном там говорилось о подозрительной активности или вредоносном коде/ПО. Подобное событие генерируется стабильно от 2 до 10 раз за месяц.
      Помимо PowerShell я также зашел в журнал "Безопасность" там тоже одно событие которое меня напрягло, это event id 4688. Я снова залез в гугл проверить что это может быть, и в нескольких статьях указывалось на подозрительную активность либо на хакера который делает дамп памяти при помощи LSASS.
      Я до этого ни разу не сталкивался с вирусами и понятия не имею что делать, но несколько дней назад я попробовал зайти на своем ноутбуке в безопасный режим, никакой полезной информации я не получил из этого, но после выхода из режима и проверки журнала "Безопасность" я увидел приличное количество событий 4688. Через некоторое время после выхода из безопасного режима в журнале "Безопасность" появилось 3 события с неудачной попыткой сетевого входа в систему.
      Windows Defender ничего подозрительного не нашел. Проверка Malwarebytes обнаружила 8 нежелательных файлов, но 7 из них были связанны с торернтом и еще один с впном которым я давно не пользовался, все было помещено в карантин. После проверки я через проводник удалил все файлы связанные с торрентом. Далее я еще какое-то время проверял свой пк на вирусы, пробовал это делать с выключенным интернетом и с включенным, но больше Malwarebytes ничего не находил. Хотя сообщения в PowerShell об event id 4104 продолжали появляться.
      Информация из просмотра событий пока является единственным аргументом в пользу наличия вирусов, ибо изменений в работе пк вообще не было. Единственное что меня беспокоит, время от времени мой ноутбук отключается от домашнего интернета, происходит это либо когда пк переходит в спящий режим, либо само по себе. Отключения бывают по несколько раз за день, но может и вообще не быть, какого-то паттерна я не смог увидеть. И еще в диспетчере задач в автозагрузке есть 4 приложения которые никак не открываются и у них нет иконок, но я думаю это какие-то остатки файлов от удаления нерабочих впн, вряд ли это какое-то вредоносное по.
      У меня есть скриншоты из журналов "Безопасность" и "PowerShell" если нужно то могу прислать некоторые из них.
      Подскажите как мне найти вирус или убедиться что его нет?
      И еще, в порядке оформления запроса о помощи первым пунктом сказано, что нужно установить Kaspersky Virus Removal Tool или Dr.Web CureIt и провести проверку, но у меня уже стоит Malwarebytes. Мне нужно еще один антивирус скачивать или надо удалить Malwarebytes и установить нужный? Или ничего не делать пока?
      Буду безумно рад помощи! 
      CollectionLog-2026.01.31-19.07.zip Malwarebytes Отчет о проверке 2026-01-24 050309.txt
    • DexterVron
      Автор DexterVron
      Всем привет. Словил Tool.BtcMine.2828, антивирусом удалять не выходит.
    • Salieri
      Автор Salieri
      Приветствую, словил ратник, антивирусы не работают, сайты , ничего, пишу с другого пк дабы подать на помощь. Ниже логи
      CollectionLog-2026.01.30-14.37.zipShortcut.txtFRST.txtAddition.txt
    • Meiras
×
×
  • Создать...